Recent News
Recent News Coming Soon....
Future trends are that more low orbiting Earth Observation Satellite will be launched.
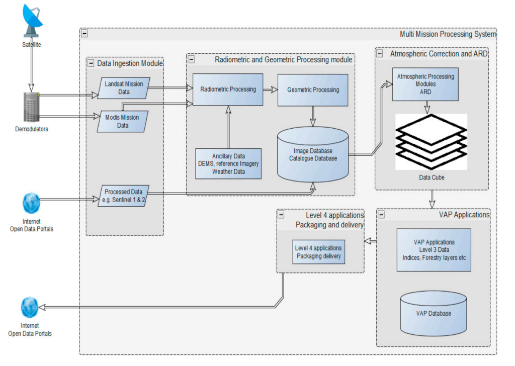
The value in any Earth Observation mission is the ability to capture usable imagery and derive value added products from the captured images. The data received from the payload (space segment) requires accurate processing once received. At aphelion we develop tailor made ground segment processing software to derive useful value added products. From ensuring radiometric corrections, geometric corrections, atmospheric correction are carried out to validalidating excerises, we have the entire ground segment value chain covered. We develop algorithms and software that suits your requirements. Our expertise include:
- Physical and Generic Sensor Modelling.
- Radiometric and Geometric Corrections.
- Atmospheric Corrections.
- Orthorectification.
- Sensor Fusion.
In addition, we have expertise for carrying out mission user requirements and translating these into system specifications for earth observation satellites.